文章主题:文心一言, ERNIE, 知识图谱, Bard
文心一言
文心一言所提供的信息相对较少,我们将在其公开后进行更新。从目前的情况来看,它可能与ERNIE有关。这种模式的大概率性与Bard相似,它在大型模型之外运用知识图谱作为事实依据。
3月16日发布会后更新:
Robin 和王海峰老师都说了,文心一言用了5500亿的知识图谱来做知识增强,那应该是确认了。想了解知识图谱,推荐权威书籍珠峰书《知识图谱:认知智能理论与实战》格局略小,感觉有点不自信。Robin 说“为什么要发布?因为有市场需求”示例都是视频,未知确认的效果。视频中生成的藏头诗不咋地。这点其实应该抓好的,把中文真的做好就有了强大的根基了。股价大跌,这点到是和 Google 发布Bard 时有的一拼。能生成图像和语音,这点还不错,但个人觉得,这个是外接已有的其他模型,或者用接口调用了现成的文心一格和语音合成。最后生成视频那个,过于“假”了,真实效果肯定很差。总体来说,我觉得对其他厂商来说,“是个好消息”盲猜有很大概率就是从 ERNIE3.0有监督训练出来的,RLHF 那个搞不好没搞定。毕竟国内搞强化学习的不多,不像 OpenAI和Google/DeepMind,搞了好多年的强化学习了。强化学习的话,推荐《强化学习(第2版)》Bard:
首先,Bard 就是“诗人”(柯林斯词典:A bard is a poet)的意思,其宣传口号非常赞,我很喜欢:
“Bard可以成为创造力的媒介,也可以是好奇心的起点(Bard can be an outlet for creativity, and a launchpad for curiosity)”。
另外,通过视频中给出一个例子 (如向9 岁的孩子解释 NASA 的韦伯太空望远镜的新发现)
第二,Bard 所用的 LaMDA 不是新事物,事实上,如果不健忘的话,对LaMDA 应该不陌生,毕竟被 Google 工程师认为有“自主意识”,像“人”,需要考虑AI 的“人格”这种花边新闻,是江湖中流传最广的。另外为了能服务更多的用户,即将发布的Bard 是基于LaMDA 的轻量级版本。已公开的LaMDA 最大的版本是1370亿参数的模型,轻量级的可能是80亿参数或320亿参数的吧?
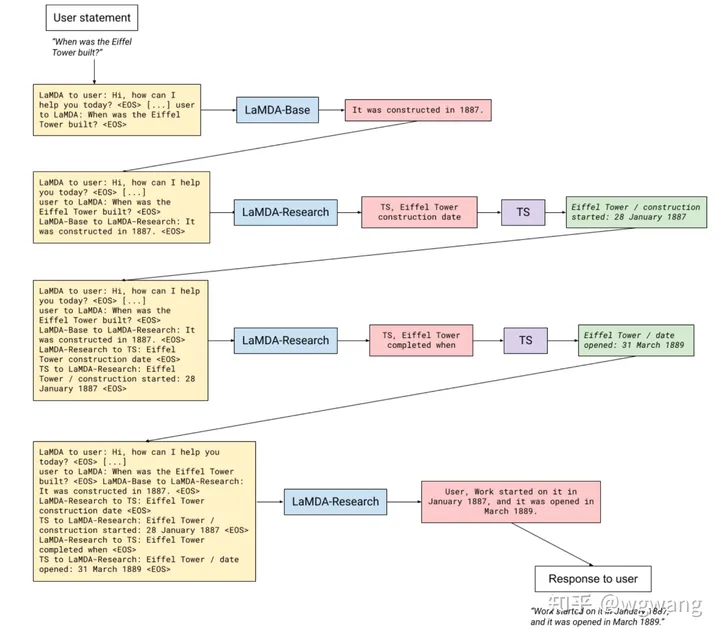
第三,Bard要保持“质量、安全和凭据(quality, safety and groundedness)”方面的高标准。这点要重点强调一下,Google 在 LaMDA 中始终强调现实世界的事实需要有依据。根据 LaMDA论文,其外部信源有明显的三元组的印记“<Eiffel Tower, Construction started, 28 January 1887>”和“<Eiffel Tower, date opened , 31 March 1889>”,应该是用了 Google 内部所构建的全球最大的知识图谱。

关于如何构建、存储和使用知识图谱,参阅权威书籍珠峰书《知识图谱:认知智能理论与实战》。
第四,强调“人工智能是一个能够更加有效地推动深入理解信息,并将其转化为知识的助力,使得人们能够更容易找到所需知识来完成工作。”这点与 Google IO 2022中PiChai 对 Google 未来使命的解释保持了一致。这点可参阅文章《冯志伟:认可《知识图谱》作者王文广的观点“知识图谱是人工智能进步的阶梯”》里面有关 Google IO 2022相关内容的解析。
第五,Barg 在搜索引擎中提供的核心功能可能就是:人工智能在这些时刻可以提供帮助,对没有单一正确答案的问题进行概括。很快,您将在搜索中看到基于人工智能提供的功能,它们将复杂的信息和多个观点概括成易于理解的格式,以便您快速了解全局并从网络中学到更多:不管是寻求其他观点,如既弹钢琴又弹吉他的人的博客,还是深入研究相关主题,例如作为初学者的入门途径。这些新的人工智能功能将很快在谷歌搜索中推出。
第六、很快就会在谷歌云上提供LaMDA API,同时 提供 API的还有 Google 的合作伙伴 Cohere、C3.ai 和 Anthropic(Google 刚刚投资了4亿美元的公司)的模型。
更多内容可以参阅:
最后,效果还看不到,拭目以待,未来酌情更新。
文心一言, ERNIE, 知识图谱, Bard

AI时代,拥有个人微信机器人AI助手!AI时代不落人后!
免费ChatGPT问答,办公、写作、生活好得力助手!
搜索微信号aigc666aigc999或上边扫码,即可拥有个人AI助手!

